Publish PDF in WordPress The Easy Way

PDF files are a dynamic solution to storing and sharing data effortlessly. Especially if you are dealing with something as massively horrendous as contact forms.
Don’t get us wrong. Creating forms can be an exciting task, especially if you have smart form builders at hand. But once the form entries start coming, it’s a whole new different story.
And that’s why we did some research and came up with an intelligent solution to get you through the mess. So hop on tight as we tell you
- How to create PDF in WordPress
- Attach entries as PDF files on emails
- How to export form entries as PDF files
PDF Generator For Fluent Forms – The Contact Form Plugin

If you are looking for the best WordPress PDF generator, then you came to the right place. PDF Generator For Fluent Forms is by far the most efficient in the niche, and it will help you produce dynamic PDF files in no time.
It comes packed with some of the most iconic PDF features like
- Automatically generated invoices
- Automated email notifications
- Automated PDF generation
- Conditional PDF generation
- Customizable watermark
- Password protection
- Supports all languages
- Conditional PDF generation
- Upload and use of all fonts
- Watermark, etc.
How to create PDF in WordPress
Creating PDF in WordPress is just about the easiest thing there is. It will only take you three easy steps. We will be using Fluent Forms to demonstrate the process as it is the fastest and one of the easiest WordPress form builders. And if you haven’t checked it out yet, it’s never too late.
Step 1: Install PDF Generator For Fluent Forms – The Contact Form Plugin

Installing this PDF add-on takes the same time and effort like installing any other WordPress plugin. Close to zero. So without wasting any more time, let’s head down to the Plugins tab from the WordPress dashboard and click on Add New.
On the search bar, type in Fluent and locate the PDF Generator For Fluent Forms – The Contact Form Plugin. Click on the Install Now button.
After a few seconds, you will notice that the Install Now button has been replaced with an Activate button. Click on it, and you are done.
While you are at it, you can also try your hand at other Fluent products. We wouldn’t mind *wink* *wink*.
Step 2: Configure PDF add-on.

Next up, it’s time to download the fonts and styles and configure the PDF add-on. So let’s go. Head over to the Integrations Module of Fluent Forms and select the Fluent Forms PDF tab. Click on the Install Fonts and wait a few moments as the fonts download.
Then click on the highlighted text to move on to global PDF settings. You can also do that by going to the Global Settings of Fluent Forms and then locating PDF Settings.

Here, you can configure things like paper size, orientation, assign font family, font color, and font size. You can also define the heading and accent colors. And make sure you define the language direction. It is set at LTR by default. Don’t forget to Save Settings.
Step 3: Set up PDF feed

Now that our Fluent Forms PDF Add-on is all nicely set up, it’s time to create a PDF feed. Open up the form you need and go to the Settings & Integrations. Select the PDF feeds from the side menu and click on the Add PDF Feed button.
At this point, a popup will appear, offering you a selection of templates. Choose one.

Next, define different aspects of the PDF content like Feed title, header, body, and footer content, etc. Take notice of the smart shortcodes. There are individual shortcodes for input fields. You can also use the {all_data} code to fetch data.

There is also an Appearance tab next to the PDF contents. You can configure things like paper size, orientation, etc., specifically for this feed again. Moreover, you can also set watermark images, text, and even position. Opacity is crucial for watermarks. We suggest the value of 50 for best performance.
Keeping sensitive information in mind, there is an additional password option. Only people with the correct password will have access to the PDF.
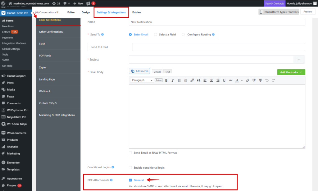
Attach entries as PDF files on emails

This step is very effortless. Just go to the Email Notifications from the Settings & Integrations, and scroll down. At the bottom, just before the Advanced section, you will notice a checkbox for PDF Attachments. Check on it and Save Notification.
How to export form entries as PDF files

Additionally, there is an option to download individual form entries as PDF files. Follow the steps to download form entries as PDF files easily:

- Go to the entries of the form.
- Select the particular form entry you need.
- Download the PDF from the PDF Downloads tab on the right.
And that’s it.
Create PDF in WordPress like never before
Humble brag, but if you ask us, PDF Generator For Fluent Forms revolutionized PDF form entries for WordPress users with its super cool features and quick navigation. And users seem to agree. From receipts to applications to legal documents, there is nothing that a simple PDF cannot make simpler. You don’t agree? Well, give PDF Generator For Fluent Forms a go and see if we can’t change your mind.





Leave a Reply
You must be logged in to post a comment.